InitialDPSMS Lua Service

Introduction

The InitialDPSMSLuaService is a service for initiating Lua scripts running within the LogicApp.

The InitialDPSMSLuaService receives a InitialDPSMS operation contained in a TCAP-RECV message from an instance of the SigtranApp which is configured to receive TCAP messages from an external client.

During the transaction, the InitialDPSMSLuaService communicates with the SigtranApp using the TCAP-SEND and TCAP-RECV messages. See the definition of the TCAP-… messages.

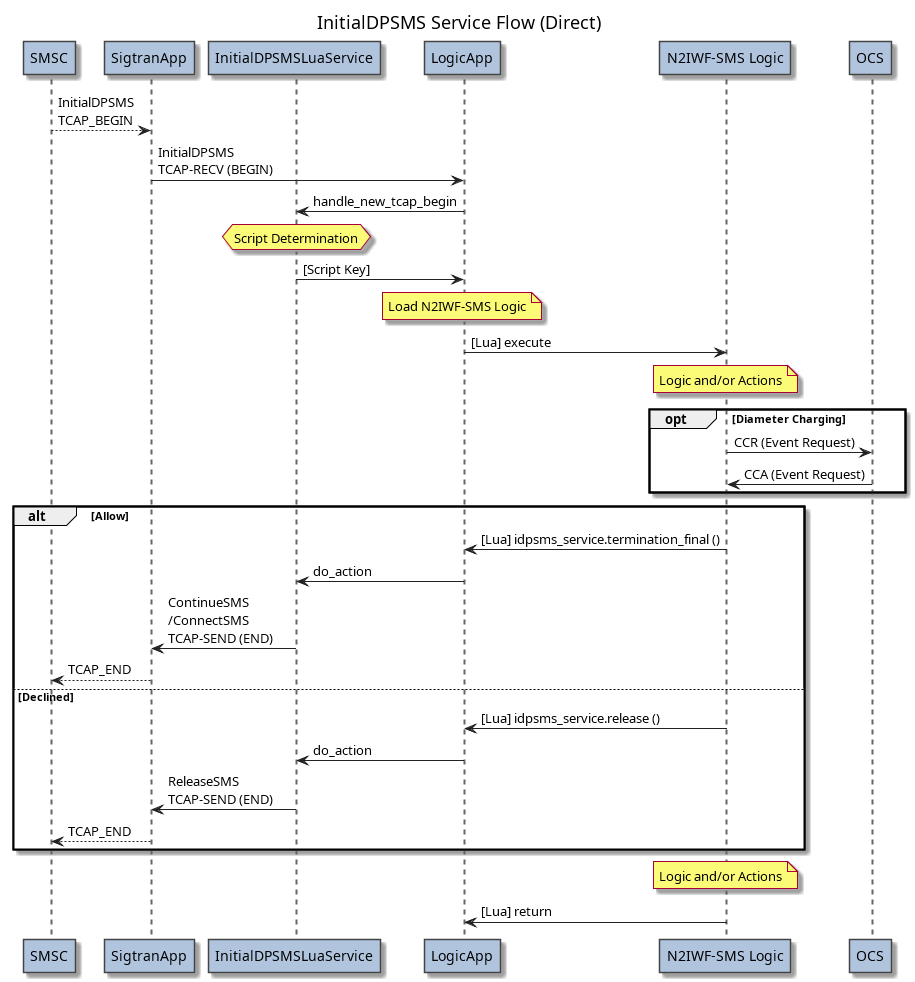
Message Flows

The following message flows show the direct and reservation mechanisms.


Configuring InitialDPSMSLuaService

The InitialDPSMSLuaService is configured within a LogicApp.

    <?xml version="1.0" encoding="utf-8"?>
    <n2svcd>
      ...
      <applications>
        ...
        <application name="Logic" module="LogicApp" stderr_debug="0">
          <include>
            <lib>../apps/logic/lib</lib>
          </include>
          <parameters>
            <parameter name="trace_level" value="1"/>
            <parameter name="default_lua_lib_path" value="../../n2scp/lua/lib/?.lua;../lua/lib/?.lua"/>
          </parameters>
          <config>
            <services>
              <service module="SigtranApp::InitialDPSMSLuaService" libs="../../n2scp/apps/sigtran/lib" script_dir="../../n2scp/test/regression/set7-SMS/logic_app">
                <triggers>
                  <trigger script_key="camel_sms"/>
                </triggers>
              </service>
            </services>
            <normalisation>
              <sender>
                <rule leading="00" trim="2" prepend=""/>
                <rule leading="0"  trim="1" prepend="64"/>
              </sender>
              <destination>
                <rule leading="00" trim="2" prepend=""/>
                <rule leading="0"  trim="1" prepend="64"/>
              </destination>
            </normalisation>
            <denormalisation>
              <sender>
                <rule nature="international" min_len="6"/>
                <rule nature="unknown"/>
              </sender>
              <destination>
                <rule nature="international" min_len="6"/>
                <rule nature="unknown"/>
              </destination>
            </denormalisation>
          </config>
        </application>
        ...
      </application>
      ...
    </n2svcd>

In addition to the Common LogicApp Service Configuration, note the following specific attribute notes, and service-specific attributes.

Under normal installation, the following service attributes apply:

Parameter Name Type XML Type Description
module String Attribute [Required] The module name containing the Lua Service code: SigtranApp::InitialDPSMSLuaService
libs String Element Location of the module for InitialDPSMSLuaService.
(Default: ../../n2scp/apps/sigtran/lib)
script_dir String Attribute [Required] The directory containing scripts used by this service.
default_release_cause Integer Element The release cause to use in the ReleaseSMS sent by us, if not explicitly specified by service logic.
(Default = 1).
default_submit_timeout Float Element The default duration (in seconds) after which the script will resume if no EventReportSMS operation is received when using the termination_attempt method.
This timeout applies only for InitialDPSMS processing with eventTypeSMS = 1 (SMS Collected Info).
(Default = 10 seconds).
default_deliver_timeout Float Element The default duration (in seconds) after which the script will resume if no EventReportSMS operation is received when using the termination_attempt method.
This timeout applies only for InitialDPSMS processing with eventTypeSMS = 11 (SMS Delivery Requested).
(Default = 10 seconds).
timeout_policy disarm_end / empty_end / abort Element The behavior to perform if the SMSC fails to respond within the expected timeout when we send RequestReportSMSEvent with ConnectSMS/ContinueSMS.
disarm_end - We send RequestReportSMSEvent with EDPs (Monitor Mode Transparent) in a TCAP END message.
empty_end - We send an empty TCAP END message.
abort - We send a TCAP ABORT message.
(Default = disarm_end).
.triggers Array Element Array of trigger elements specifying Lua scripts to run for InitialDPSMS Inbound Transactions.
.trigger Object Element Provisions a Lua script to run for a InitialDPSMS Inbound Transaction for received InitialDPSMS operations.

Script Trigger Rules

Each InitialDPSMS trigger rule defines the name of a script which is ready to handle an inbound InitialDPSMS Transaction.

Note that destination and calling addresses may contain hex digits A-F, and the matching is for destination_prefix and calling_prefix is case-insensitive.

Each trigger Object in the config.triggers Array is configured as follows.

Parameter Name Type XML Type Description
ssn 1-255 Attribute This trigger applies for only InitialDPSMS to this exact SCCP subsystem number.
(Default = Trigger applies to all SCCP subsystem numbers).
service_key Integer Attribute This trigger applies for only InitialDPSMS to this exact service key.
(Default = Trigger applies to all InitialDPSMS).
destination Hex Digits Attribute This trigger applies for only InitialDPSMS to this exact destination subscriber number digits (in InitialDPSMS).
(Default = Trigger applies to all InitialDPSMS).
destination_prefix Hex Digits Attribute This trigger applies for only InitialDPSMS to destination subscriber number digits (in InitialDPSMS) with this prefix.
(Default = Trigger applies to all InitialDPSMS).
calling Hex Digits Attribute This trigger applies for only InitialDPSMS from this exact calling party number digits (in InitialDPSMS).
(Default = Trigger applies to all InitialDPSMS).
calling_prefix Integer Attribute This trigger applies for only InitialDPSMS from calling party number digits (in InitialDPSMS) with this prefix.
(Default = Trigger applies to all InitialDPSMS).
script_key String Attribute The name for the Lua script to load (excluding the ".lua" or ".lc" suffix).
The script should reside in the configured script_dir directory.

Script Selection (InitialDPSMS Transaction Request)

The Lua script selection to execute for a InitialDPSMS takes into consideration the received content of the inbound TCAP_BEGIN transaction and/or the SCCP addressing information.

The destination address for matching is:

The calling address for matching is:

The InitialDPSMS Lua Service will iterate the configured trigger entries in the sequence in which they are configured and find the first trigger which matches the parameters of the received message.

Refer to the LogicApp configuration for more information on directories, library paths, and script caching parameters.

Script Global Variables

Scripts run with this service have access to the Common Lua Service Global Variables.

There are no service-specific global variables.

Number Normalisation

Scripts run with this service may use N2SVCD number normalisation rules defined within the service configuration, e.g.:

    <?xml version="1.0" encoding="utf-8"?>
    <n2svcd>
      ...
      <applications>
        ...
        <application name="Logic" module="LogicApp" stderr_debug="0">
          ...
          <config>
            <services>
              <service module="SigtranApp::InitialDPSMSLuaService" ...>
                ...
                <normalisation>
                  <common>
                    <rule .../>
                  </common>
                  <sender>
                    <rule .../>
                  </sender>
                  <destination>
                    <rule ..."/>
                  </destination>
                </normalisation>
                
                <denormalisation>
                  <common>
                    <rule .../>
                  </common>
                  <sender>
                    <rule .../>
                  </sender>
                  <destination>
                    <rule .../>
                  </destination>
                </denormalisation>
                ...
              </service>
            </services>
          </config>
        </application>
        ...
      </application>
      ...
    </n2svcd>

Rules in the sender block are treated as MAP address strings and apply to:

Rules in the destination block are treated as GSM called party BCD numbers and apply to:

Both the sender and destination block may use the following sentinel replacements:

Sentinel Replacement Type Description
vlr Full The full VLR number from the InitialDPSMS message.
vlr_cc Prefix The E.164 country code of the VLR number from the InitialDPSMS.
msc Full The full MSC address from the InitialDPSMS message.
msc_cc Prefix The E.164 country code of the MSC address from the InitialDPSMS.
smsc Full The full SMSC address from the InitialDPSMS message.
smsc_cc Prefix The E.164 country code of the SMSC address from the InitialDPSMS.

Note that the VLR number, MSC address, and SMSC address fields are not normalised and are expected to be in E.164 international format when received.

Script Entry Parameters (InitialDPSMS Request)

The Lua script defines the service processing steps, such as the following:

local n2svcd = require "n2.n2svcd"
local idpsms_service = require "n2.n2svcd.idpsms_service"

local args = ...  

n2svcd.debug ("RECEIVED InitialDPSMS")
n2svcd.debug_var (args)

local scenario = string.sub (args.initialdpsms.callingPartyNumber_digits, -2)

-- This will return ContinueSMS
if (scenario == "01") then
    idpsms_service.termination_final ()

-- This will crash out and return InitialDPSMS-Error (Error Code 11)
elseif (scenario == "02") then
    error ("Deliberate Error")

-- This will return ReleaseCall with cause 7
elseif (scenario == "03") then
    return 7

-- This will return ReleaseCall with cause default (= 1)
elseif (scenario == "04") then
    return

-- This will return ReleaseCall with cause 127
elseif (scenario == "05") then
    idpsms_service.release (127)
    return
end

return

The service script will be executed with an args entry parameter which is an object with the following attributes:

Attribute Type Description
.remote_sccp SCCP Address Object The far-end SCCP address, as per the TCAP-RECV Message.
.local_sccp SCCP Address Object The near-end SCCP address, as per the TCAP-RECV Message.
.collected_info 1 This value is present only when the InitialDPSMS has eventTypeSMS = 1 (Collected Info).
.delivery_requested 1 This value is present only when the InitialDPSMS has eventTypeSMS = 11 (Delivery Requested).
.normalised_calling_party Digit String (Normalised) Calling Party Number address digits.
This is the calling party address digits after any configured normalisation rules have been applied.
It is determined from the callingPartyNumber element of the InitialDPSMS.
It is guaranteed to contain only 0-9a-c*# digits.
.normalised_called_party Digit String (Normalised) Called Party Number address digits.
This is the called party address digits after any configured normalisation rules have been applied.
It is determined from the destinationSubscriberNumber element of the InitialDPSMS.
It is guaranteed to contain only 0-9a-c*# digits.
.normalised_logical_party Digit String (Normalised) Logical Party address digits.
This field contains the normalised address digits for the logical subscriber. The logical subscriber is the party that would be charged for the SMS.
When collected_info is 1 this will be the same as normalised_calling_party.
When delivery_requested is 1 this will be the same as normalised_called_party.
It is guaranteed to contain only 0-9a-c*# digits.
.normalised_other_party Digit String (Normalised) Other Party address digits.
This field contains the normalised address digits for the party who received the SMS from a charging perspective.
When collected_info is 1 this will be the same as normalised_called_party.
When delivery_requested is 1 this will be the same as normalised_calling_party.
It is guaranteed to contain only 0-9a-c*# digits.
.pending_tn Digit String The normalised pending termination number inferred from the InitialDPSMS.
.initialdpsms Object The decoded attributes of the InitialDPSMS operation, populated as per the relevant ASN.1 for the INAP variant in use, either CAMEL3 InitialDPSMS or CAMEL4 InitialDPSMS.

Script Return Parameters (InitialDPSMS Response)

The Lua script is responsible for determing the message(s) to send in reply to the received InitialDPSMS operation.

The service provides a short-cut mechanism for doing this. If the service has not yet performed an idpsms_service API action such as termination_final () or release () then returning from the script will cause a ReleaseSMS operation to be sent back in TCAP END, exactly as if the release () method has been called.

If the return value is an integer in the range 0-127 then this will be used as the release cause. If not specified, then the service default value will be used.

Example (returning a ReleaseSMS with cause 7):

local n2svcd = require "n2.n2svcd"

local args = ...

return 7

The InitialDPSMSLuaService API

The InitialDPSMS Service API can be loaded as follows.

    local idpsms_service = require "n2.n2svcd.idpsms_service"

This will provide access the following methods and constants.

.release [Synchronous]

This method will cause the ReleaseSMS CAMEL operation to be returned as Invoke in TCAP END.

This instructs the SMSC to deny the SMS submission or delivery.

The InitialDPSMS transaction is over.

Subsequent calls to other InitialDPSMS Service API methods are not permitted, and will generate a runtime script error.

The release method takes the following parameters.

Parameter Type Description
cause 0 - 127 The numeric cause value to include.
(Default = 1)

The release method returns true.

[Fragment] Example ReleaseSMS specifying cause:

    ...
    idpsms_service.release (3)

    [post-processing logic after InitialDPSMS transaction is ended]
    ...

.termination_final [Synchronous]

This method will cause the ConnectSMS/ContinueSMS CAMEL operation to be returned as Invoke in TCAP END.

This instructs the SMSC to continue with the SMS submission or delivery.

The InitialDPSMS transaction is over. The service logic does not arm any event detection points, and will not be subsequently informed if the delivery is successful or not.

Subsequent calls to other InitialDPSMS Service API methods are not permitted, and will generate a runtime script error.

The termination_final method takes the following parameters.

Parameter Type Description
destination String The destination subscriber digits. If provided, will force a ConnectSMS message to be used. Otherwise, a ContinueSMS message will be used.
(Default = not populated, a ContinueSMS message will be used)
calling String The calling subscriber digits to be sent in the ConnectSMS message. May not be specified without destination.
(Default = not populated)
smsc String The SMSC address to be sent in the ConnectSMS message. May not be specified without destination.
(Default = not populated)

The termination_final method returns true.

[Fragment] Example SMS termination without arming EDPs:

    ...
    idpsms_service.termination_final ()

    [post-processing logic after InitialDPSMS transaction is ended]
    ...

.termination_attempt [Asynchronous]

This method will cause the RequestReportSMSEvent and ConnectSMS/ContinueSMS CAMEL operations to be returned as Invoke components in TCAP CONTINUE.

This instructs the SMSC to continue with the SMS submission (SMS-MO) or delivery (SMS-MT) and report the success/failure of this attempt.

For SMS submission, the EDPs 2 (failure) and 3 (submitted) will be armed. For SMS delivery, the EDPs 12 (failure) and 13 (delivered) will be armed.

The service logic will suspend until a response is received - being either:

The service will also start a timer. If none of the above responses are returned then the termination attempt will be terminated according to the configured timeout_policy, and return with Reason = Timeout. Note that this library does not support use of the ResetTimer operation, and so the timer duration must be a value agreed with the SMSC as being acceptable within the maximum TCAP transaction timers.

An all return cases, subsequent calls to other InitialDPSMS Service API methods are not permitted, and will generate a runtime script error.

The termination_attempt method takes the following parameters.

Parameter Type Description
seconds Number The duration of the timer in seconds.
(Default = the service configured default value)
destination String The destination subscriber digits. If provided, will force a ConnectSMS message to be used. Otherwise, a ContinueSMS message will be used.
(Default = not populated, a ContinueSMS message will be used)
calling String The calling subscriber digits to be sent in the ConnectSMS message. May not be specified without destination.
(Default = not populated)
smsc String The SMSC address to be sent in the ConnectSMS message. May not be specified without destination.
(Default = not populated)

The termination_attempt method returns the following object structure:

Parameter Type Description
result Abandon / Failure / Submitted / Delivered / Error / Timeout / Abort Indicates the reason for the completion of the operation.
ok Boolean A convenience flag which is true iff result is = Submitted or Delivered.

[Fragment] Example SMS termination with armed EDPs:

    ...
    local result = idpsms_service.termination_attempt (20.0)

    if (result.ok) then
        diameter_lib.commit_charge ()
    else 
        diameter_lib.revert_charge ()
    end
    ...

Constants

The following constants define the supported values for the result.reason field returned from the .termination_attempt method.

-- Our possible result.reason values (for methods above).
idpsms_service.REASON_FINAL = 'Final'             -- We sent ReleaseSMS OR ConnectSMS/ContinueSMS (without RequestReportSMSEvent).
idpsms_service.REASON_ABANDON = 'Abandon'         -- The SMSC abandoned the transaction by sending empty TCAP END instead of EventReportSMS.
idpsms_service.REASON_FAILURE = 'Failure'         -- The SMSC reported failure to collect or failure to deliver.
idpsms_service.REASON_SUBMITTED = 'Submitted'     -- The SMSC reported that the message was submitted.
idpsms_service.REASON_DELIVERED = 'Delivered'     -- The SMSC reported that the message was delivered.
idpsms_service.REASON_ERROR = 'Error'             -- The SMSC returned an ReturnError component.
idpsms_service.REASON_TIMEOUT = 'Timeout'         -- The SMSC did not report any result within the allowed timeout period.
idpsms_service.REASON_ABORT = 'Abort'             -- The SMSC abandoned the transaction by sending TCAP ABORT instead of EventReportSMS.